ConcurrentHashMap详解
介绍:
ConcurrentHashMap是线程安全的hashmap,在多线程的情况下使用ConcurrentHashMap既能保证线程的安全,又能保证性能的最优,hashtable虽然也是线程安全的,可是在多线程的情况下效率低下。
特点:
- ConcurrentHashMap在发生冲突的时候和hashmap一样采用链地址法,可是ConcurrentHashMap又多了一种数据结构叫做Segment,每次线程访问的时候只锁其对应的segment,不用的segment可以并发执行。
- JDK8对hashmap和ConcurrentHashMap在底层实现上有个重大的改变:JDK8之前的版本在同一个hash值的链上采用的是链表的结构,这样的不好之处是如果某个hash值冲突特别严重的话,对此链上数据的查询就接近于O(n),严重的降低了查询的效率,因此在JDK8开始,当链表的长度大于8时后续的存储采用了红黑树的数据结构,这样就算冲突严重,最差也是O(lgn)的查询时间复杂度。
原理:
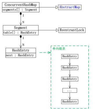
ConcurrentHashMap的类图:

- ConcurrentHashMap继承于AbstractMap抽象类。
- Segment是ConcurrentHashMap中的内部类,它就是ConcurrentHashMap中的“锁分段”对应的存储结构。ConcurrentHashMap与Segment是组合关系,1个ConcurrentHashMap对象包含若干个Segment对象。在代码中,这表现为ConcurrentHashMap类中存在“Segment数组”成员。
- Segment类继承于ReentrantLock类,所以Segment本质上是一个可重入的互斥锁。
- HashEntry也是ConcurrentHashMap的内部类,是单向链表节点,存储着key-value键值对。Segment与HashEntry是组合关系,Segment类中存在“HashEntry数组”成员,“HashEntry数组”中的每个HashEntry就是一个单向链表。
源码分析:
1.创建
@SuppressWarnings("unchecked")
public ConcurrentHashMap(int initialCapacity,
float loadFactor, int concurrencyLevel) {
// 参数有效性判断
if (!(loadFactor > 0) || initialCapacity < 0 || concurrencyLevel <= 0)
throw new IllegalArgumentException();
// concurrencyLevel是“用来计算segments的容量”
if (concurrencyLevel > MAX_SEGMENTS)
concurrencyLevel = MAX_SEGMENTS;
int sshift = 0;
int ssize = 1;
// ssize=“大于或等于concurrencyLevel的最小的2的N次方值”
while (ssize < concurrencyLevel) {
++sshift;
ssize <<= 1;
}
// 初始化segmentShift和segmentMask
this.segmentShift = 32 - sshift;
this.segmentMask = ssize - 1;
// 哈希表的初始容量
// 哈希表的实际容量=“segments的容量” x “segments中数组的长度”
if (initialCapacity > MAXIMUM_CAPACITY)
initialCapacity = MAXIMUM_CAPACITY;
// “哈希表的初始容量” / “segments的容量”
int c = initialCapacity / ssize;
if (c * ssize < initialCapacity)
++c;
// cap就是“segments中的HashEntry数组的长度”
int cap = MIN_SEGMENT_TABLE_CAPACITY;
while (cap < c)
cap <<= 1;
// segments
Segment<K,V> s0 =
new Segment<K,V>(loadFactor, (int)(cap * loadFactor),
(HashEntry<K,V>[])new HashEntry[cap]);
Segment<K,V>[] ss = (Segment<K,V>[])new Segment[ssize];
UNSAFE.putOrderedObject(ss, SBASE, s0); // ordered write of segments[0]
this.segments = ss;
}
说明:
- concurrencyLevel的作用就是用来计算segments数组的容量大小。先计算出“大于或等于concurrencyLevel的最小的2的N次方值”,然后将其保存为“segments的容量大小(ssize)”。
- initialCapacity是哈希表的初始容量。需要注意的是,哈希表的实际容量=“segments的容量” x “segments中数组的长度”。
- loadFactor是加载因子。它是哈希表在其容量自动增加之前可以达到多满的一种尺度。
ConcurrentHashMap采用了“锁分段”技术,其通过Segment数据结构实现的,Segment定义如下:
static final class Segment<K,V> extends ReentrantLock implements Serializable {
...
transient volatile HashEntry<K,V>[] table;
// threshold阈,是哈希表在其容量自动增加之前可以达到多满的一种尺度。
transient int threshold;
// loadFactor是加载因子
final float loadFactor;
Segment(float lf, int threshold, HashEntry<K,V>[] tab) {
this.loadFactor = lf;
this.threshold = threshold;
this.table = tab;
}
...
}
说明:
- Segment中又包含了HashEntry,HashEntry就是真正存储数据的结构,Segment只是用来分段;
- Segment继承了ReentrantLock,说明Segment本身也是一个可重入独占锁,保证并发下的线程安全。
HashEntry是真正存储数据的结构,HashEntry的源码如下:
static final class HashEntry<K,V> {
final int hash; // 哈希值
final K key; // 键
volatile V value; // 值
volatile HashEntry<K,V> next; // 下一个HashEntry节点
HashEntry(int hash, K key, V value, HashEntry<K,V> next) {
this.hash = hash;
this.key = key;
this.value = value;
this.next = next;
}
...
}
说明:和HashMap的节点一样,HashEntry也是链表。这就说明,ConcurrentHashMap是链式哈希表,它是通过“拉链法”来解决哈希冲突的。
2.增加
下面以put(K key, V value)来对ConcurrentHashMap中增加键值对来进行说明。
public V put(K key, V value) {
Segment<K,V> s;
if (value == null)
throw new NullPointerException();
// 获取key对应的哈希值
int hash = hash(key);
int j = (hash >>> segmentShift) & segmentMask;
// 如果找不到该Segment,则新建一个。
if ((s = (Segment<K,V>)UNSAFE.getObject // nonvolatile; recheck
(segments, (j << SSHIFT) + SBASE)) == null) // in ensureSegment
s = ensureSegment(j);
return s.put(key, hash, value, false);
}
说明:
- put()根据key获取对应的哈希值,再根据哈希值找到对应的Segment片段。如果Segment片段不存在,则新增一个Segment。
- 将key-value键值对添加到Segment片段中。
Segment的put方法如下:
final V put(K key, int hash, V value, boolean onlyIfAbsent) {
// tryLock()获取锁,成功返回true,失败返回false。
// 获取锁失败的话,则通过scanAndLockForPut()获取锁,并返回”要插入的key-value“对应的”HashEntry链表“。
HashEntry<K,V> node = tryLock() ? null :
scanAndLockForPut(key, hash, value);
V oldValue;
try {
// tab代表”当前Segment中的HashEntry数组“
HashEntry<K,V>[] tab = table;
// 根据”hash值“获取”HashEntry数组中对应的HashEntry链表“
int index = (tab.length - 1) & hash;
HashEntry<K,V> first = entryAt(tab, index);
for (HashEntry<K,V> e = first;;) {
// 如果”HashEntry链表中的当前HashEntry节点“不为null,
if (e != null) {
K k;
// 当”要插入的key-value键值对“已经存在于”HashEntry链表中“时,先保存原有的值。
// 若”onlyIfAbsent“为true,即”要插入的key不存在时才插入”,则直接退出;
// 否则,用新的value值覆盖原有的原有的值。
if ((k = e.key) == key ||
(e.hash == hash && key.equals(k))) {
oldValue = e.value;
if (!onlyIfAbsent) {
e.value = value;
++modCount;
}
break;
}
e = e.next;
}
else {
// 如果node非空,则将first设置为“node的下一个节点”。
// 否则,新建HashEntry链表
if (node != null)
node.setNext(first);
else
node = new HashEntry<K,V>(hash, key, value, first);
int c = count + 1;
// 如果添加key-value键值对之后,Segment中的元素超过阈值(并且,HashEntry数组的长度没超过限制),则rehash;
// 否则,直接添加key-value键值对。
if (c > threshold && tab.length < MAXIMUM_CAPACITY)
rehash(node);
else
setEntryAt(tab, index, node);
++modCount;
count = c;
oldValue = null;
break;
}
}
} finally {
// 释放锁
unlock();
}
return oldValue;
}
说明:
- 此put方法首先会通过tryLock()和scanAndLockForPut()方法获取锁;
- 得到锁后查找到Segment里的HashEntry链,通过for循环来检查key是否已经存在在map中,如果,存在,则将value改变,然后直接返回,如果此key不在map中,将新的HashEntry节点插入到链上;
- 插入到链上后会判断Segment容量是否超过阈值,超过的话则调用rehash()将容量扩充2倍;
- 如果没超过,则调用setEntryAt()更新链表头,值得注意的是,链表的插入采用的头插法。
为了保证插入的正确性,每次都要获取锁后才能进行插入操作,scanAndLockForPut()方法比较有意思:
private HashEntry<K,V> scanAndLockForPut(K key, int hash, V value) {
// 第一个HashEntry节点
HashEntry<K,V> first = entryForHash(this, hash);
// 当前的HashEntry节点
HashEntry<K,V> e = first;
HashEntry<K,V> node = null;
// 重复计数(自旋计数器)
int retries = -1; // negative while locating node
// 查找”key-value键值对“在”HashEntry链表上对应的节点“;
// 若找到的话,则不断的自旋;在自旋期间,若通过tryLock()获取锁成功则返回;否则自旋MAX_SCAN_RETRIES次数之后,强制获取”锁“并退出。
// 若没有找到的话,则新建一个HashEntry链表。然后不断的自旋。
// 此外,若在自旋期间,HashEntry链表的表头发生变化;则重新进行查找和自旋工作!
while (!tryLock()) {
HashEntry<K,V> f; // to recheck first below
// 1. retries<0的处理情况
if (retries < 0) {
// 1.1 如果当前的HashEntry节点为空(意味着,在该HashEntry链表上上没有找到”要插入的键值对“对应的节点),而且node=null;则新建HashEntry链表。
if (e == null) {
if (node == null) // speculatively create node
node = new HashEntry<K,V>(hash, key, value, null);
retries = 0;
}
// 1.2 如果当前的HashEntry节点是”要插入的键值对在该HashEntry上对应的节点“,则设置retries=0
else if (key.equals(e.key))
retries = 0;
// 1.3 设置为下一个HashEntry。
else
e = e.next;
}
// 2. 如果自旋次数超过限制,则获取“锁”并退出
else if (++retries > MAX_SCAN_RETRIES) {
lock();
break;
}
// 3. 当“尝试了偶数次”时,就获取“当前Segment的第一个HashEntry”,即f。
// 然后,通过f!=first来判断“当前Segment的第一个HashEntry是否发生了改变”。
// 若是的话,则重置e,first和retries的值,并重新遍历。
else if ((retries & 1) == 0 &&
(f = entryForHash(this, hash)) != first) {
e = first = f; // re-traverse if entry changed
retries = -1;
}
}
return node;
}
说明:
- 此方法在试图获取锁时采用了“自旋锁”+“独占锁”的方式实现的;
- 通过while(!tryLock)不断的轮询试图获取锁,如果次数超过最大值则调用lock()方法,lock()方法详情见ReetrantLock,大体的原理就是将此线程放到队列里进行排队,挂起,直到可以获取资源再被唤醒。
3.获取
下面以get(Object key)为例,对ConcurrentHashMap的获取方法进行说明。
public V get(Object key) {
Segment<K,V> s; // manually integrate access methods to reduce overhead
HashEntry<K,V>[] tab;
int h = hash(key);
long u = (((h >>> segmentShift) & segmentMask) << SSHIFT) + SBASE;
// 获取key对应的Segment片段。
// 如果Segment片段不为null,则在“Segment片段的HashEntry数组中”中找到key所对应的HashEntry列表;
// 接着遍历该HashEntry链表,找到于key-value键值对对应的HashEntry节点。
if ((s = (Segment<K,V>)UNSAFE.getObjectVolatile(segments, u)) != null &&
(tab = s.table) != null) {
for (HashEntry<K,V> e = (HashEntry<K,V>) UNSAFE.getObjectVolatile
(tab, ((long)(((tab.length - 1) & h)) << TSHIFT) + TBASE);
e != null; e = e.next) {
K k;
if ((k = e.key) == key || (e.hash == h && key.equals(k)))
return e.value;
}
}
return null;
}
说明: get(Object key)的作用是返回key在ConcurrentHashMap哈希表中对应的值。 它首先根据key计算出来的哈希值,获取key所对应的Segment片段。 如果Segment片段不为null,则在“Segment片段的HashEntry数组中”中找到key所对应的HashEntry列表。Segment包含“HashEntry数组”对象,而每一个HashEntry本质上是一个单向链表。 接着遍历该HashEntry链表,找到于key-value键值对对应的HashEntry节点。
4.删除
下面以remove(Object key)来对ConcurrentHashMap中的删除操作来进行说明。
public V remove(Object key) {
int hash = hash(key);
// 根据hash值,找到key对应的Segment片段。
Segment<K,V> s = segmentForHash(hash);
return s == null ? null : s.remove(key, hash, null);
}
说明:remove()首先根据“key的计算出来的哈希值”找到对应的Segment片段,然后再从该Segment片段中删除对应的“key-value键值对”。
Segment的remove方法如下。
final V remove(Object key, int hash, Object value) {
// 尝试获取Segment对应的锁。
// 尝试失败的话,则通过scanAndLock()来获取锁。
if (!tryLock())
scanAndLock(key, hash);
V oldValue = null;
try {
// 根据“hash值”找到“Segment的HashEntry数组”中对应的“HashEntry节点(e)”,该HashEntry节点是一HashEntry个链表。
HashEntry<K,V>[] tab = table;
int index = (tab.length - 1) & hash;
HashEntry<K,V> e = entryAt(tab, index);
HashEntry<K,V> pred = null;
// 遍历“HashEntry链表”,删除key-value键值对
while (e != null) {
K k;
HashEntry<K,V> next = e.next;
if ((k = e.key) == key ||
(e.hash == hash && key.equals(k))) {
V v = e.value;
if (value == null || value == v || value.equals(v)) {
if (pred == null)
setEntryAt(tab, index, next);
else
pred.setNext(next);
++modCount;
--count;
oldValue = v;
}
break;
}
pred = e;
e = next;
}
} finally {
// 释放锁
unlock();
}
return oldValue;
}